Enrich sub-views with properties
When working with a sub-view, for example Group Members, the number of properties retrieved is limited both on the groups and on the users listed as members. This page will guide you how to automatically add extra information on users or groups in sub-views where these objects exist.
The image below shows Groups Members sub-view with extra information on both groups and their members. The next sections will show you how to set these.

For this example, we want to see the properties in the ‘Selected Columns’ column displayed in the sub-views of Users and Groups. Make sure to load these beforehand in Users and Groups respectively to have them available in the cache.
See the next section on how to set these at any time.

Properties selected to show in Group Members sub-view example
How to set property columns to show in all sub-views
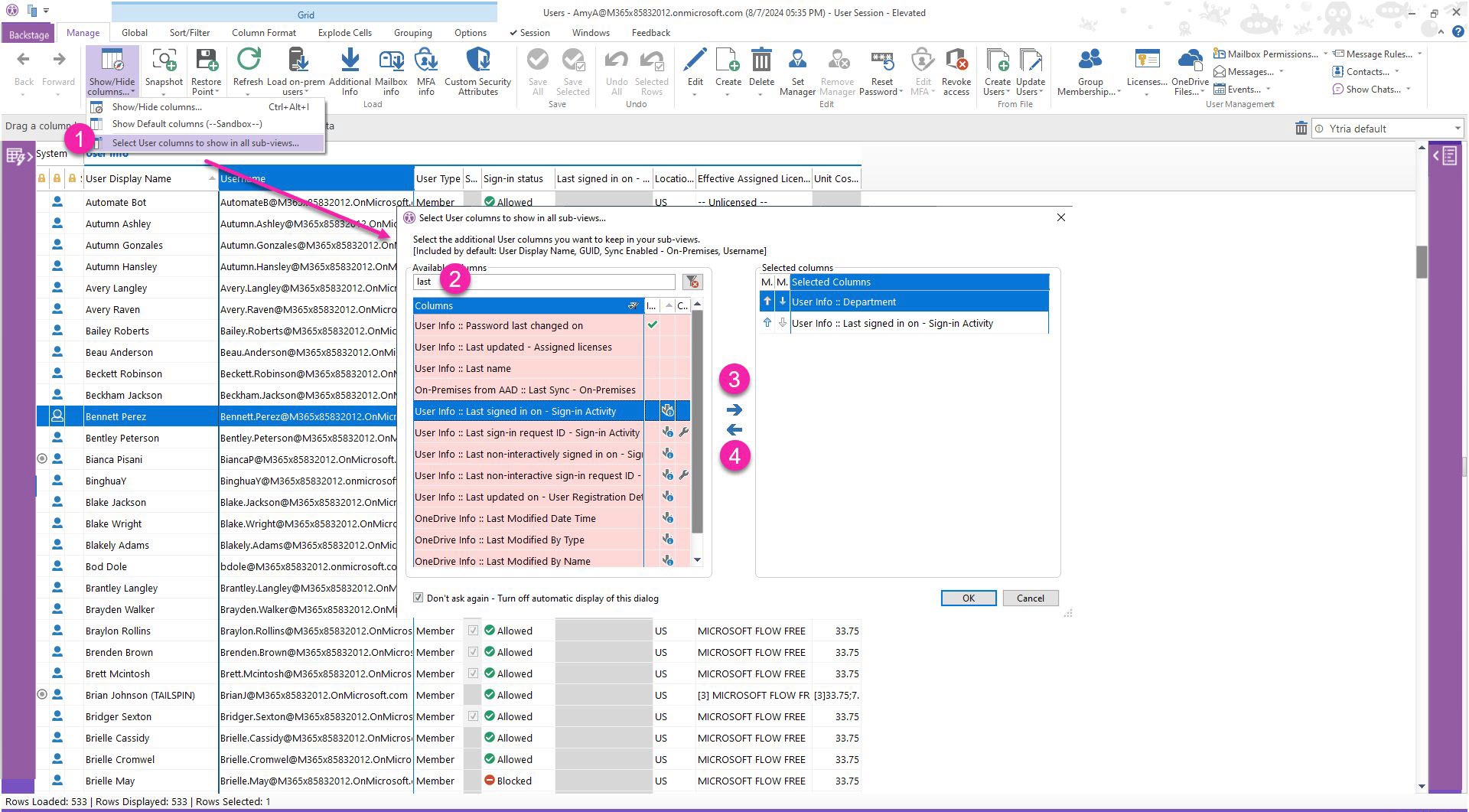
For example, in Users:
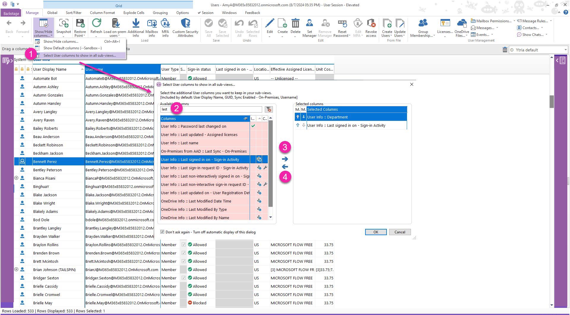
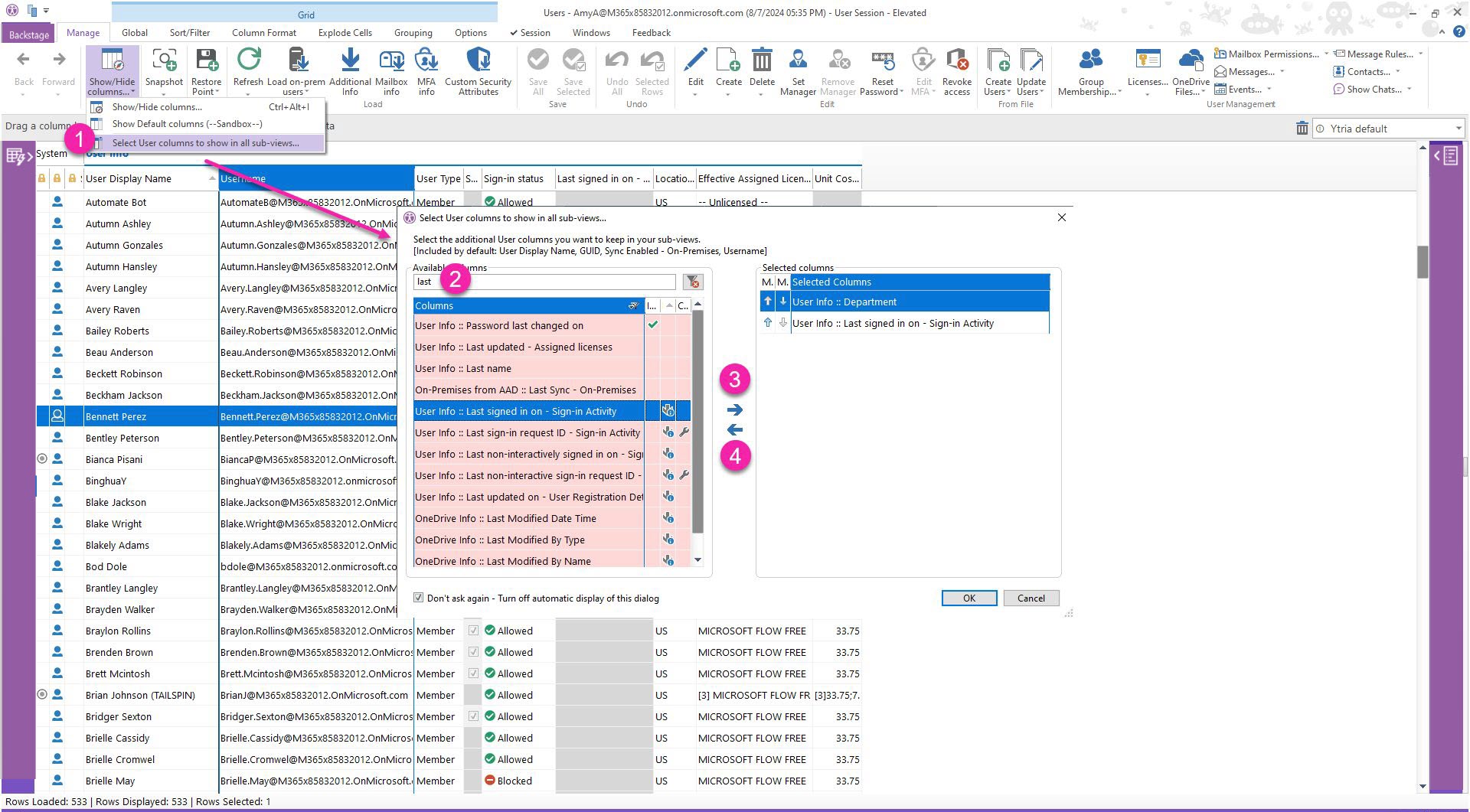
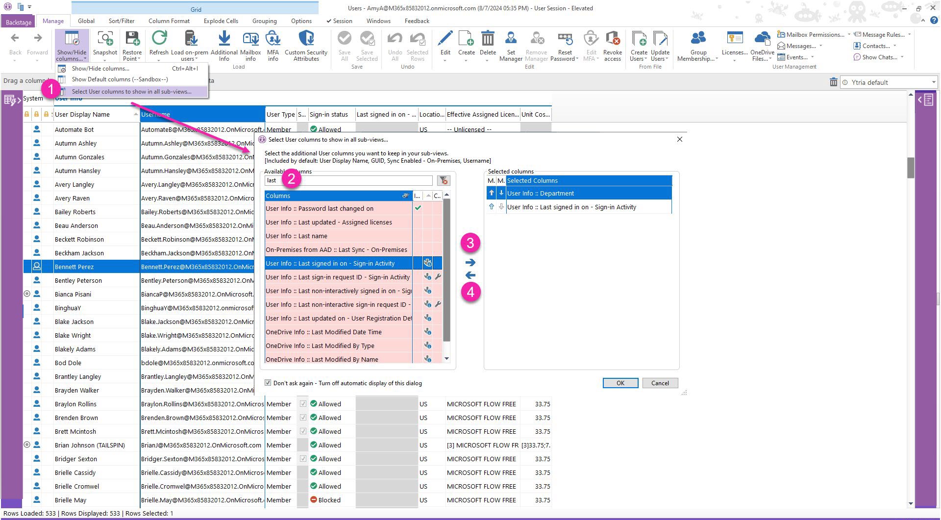
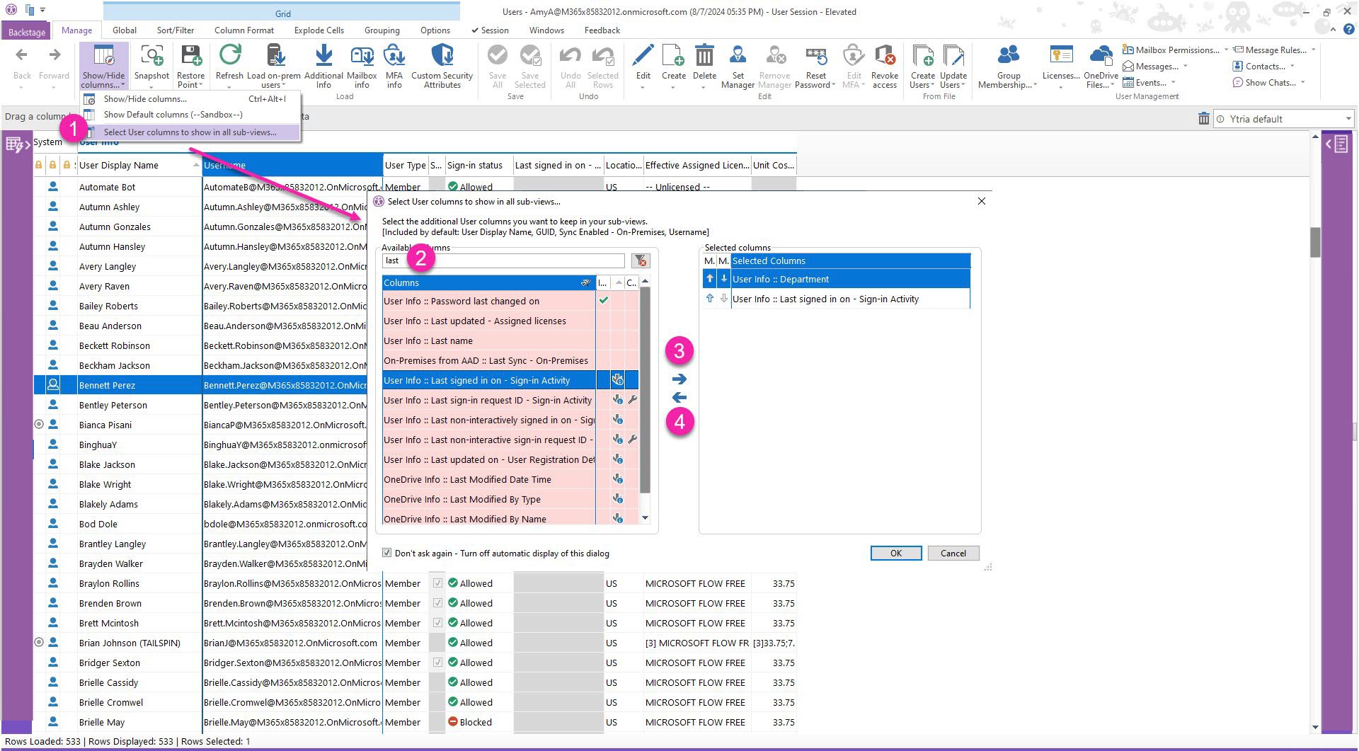
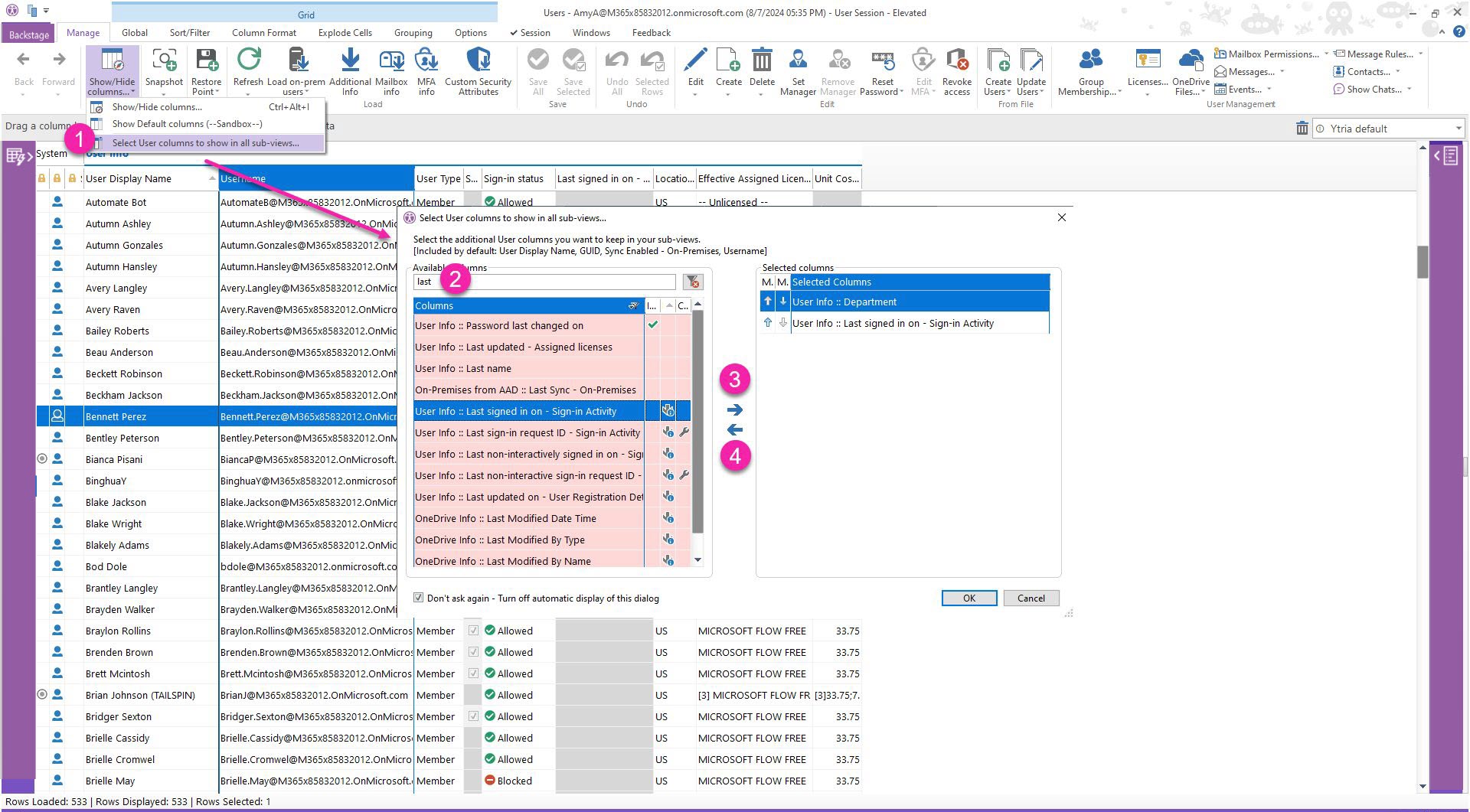
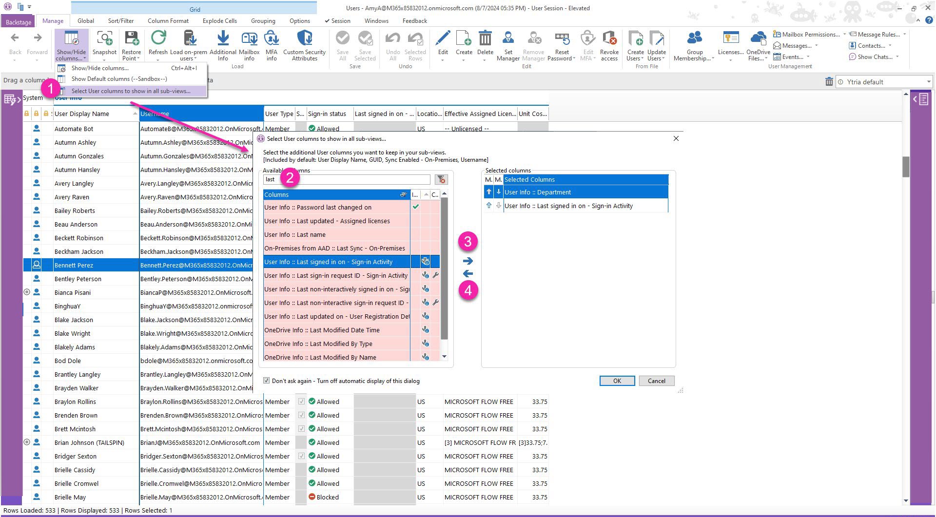
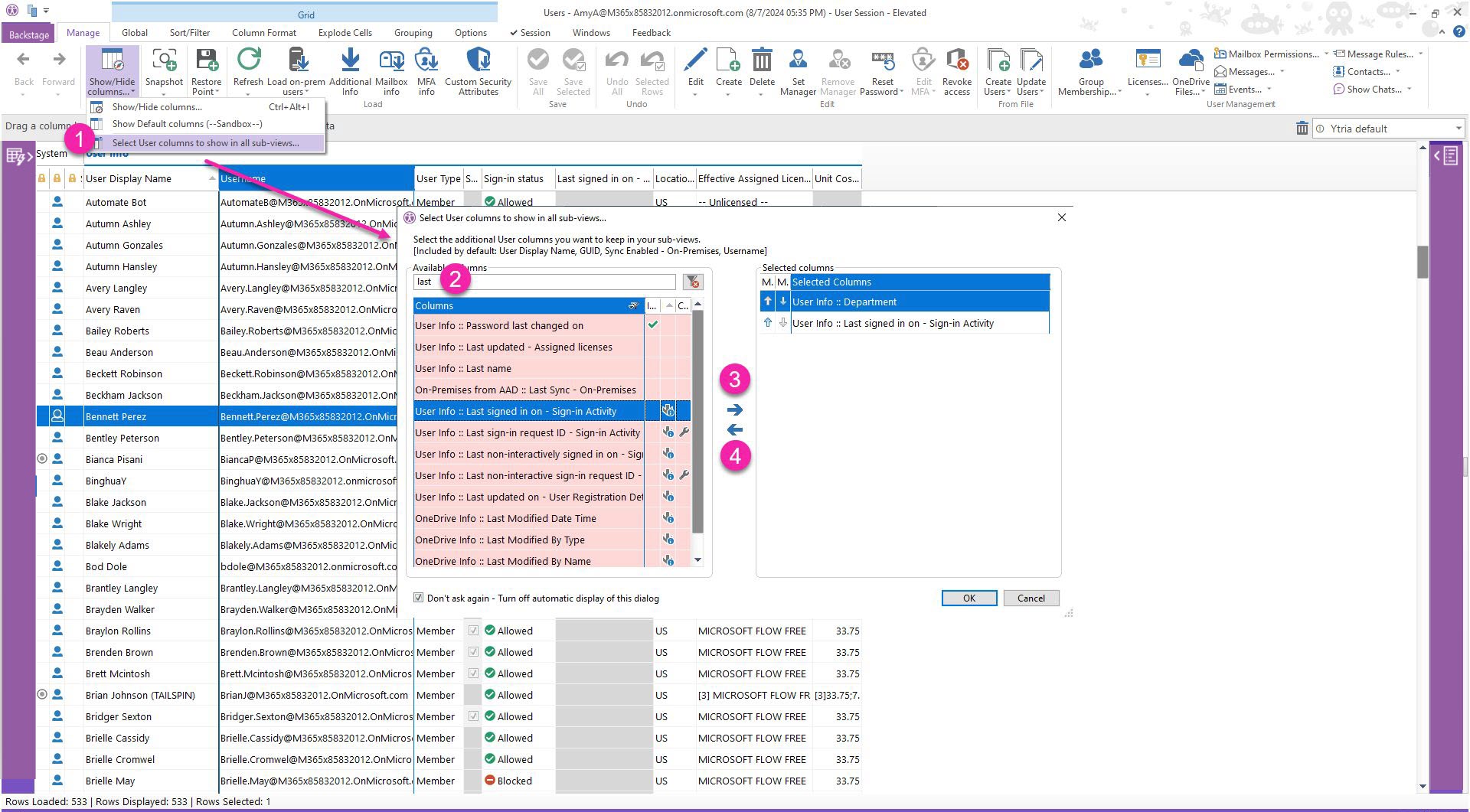
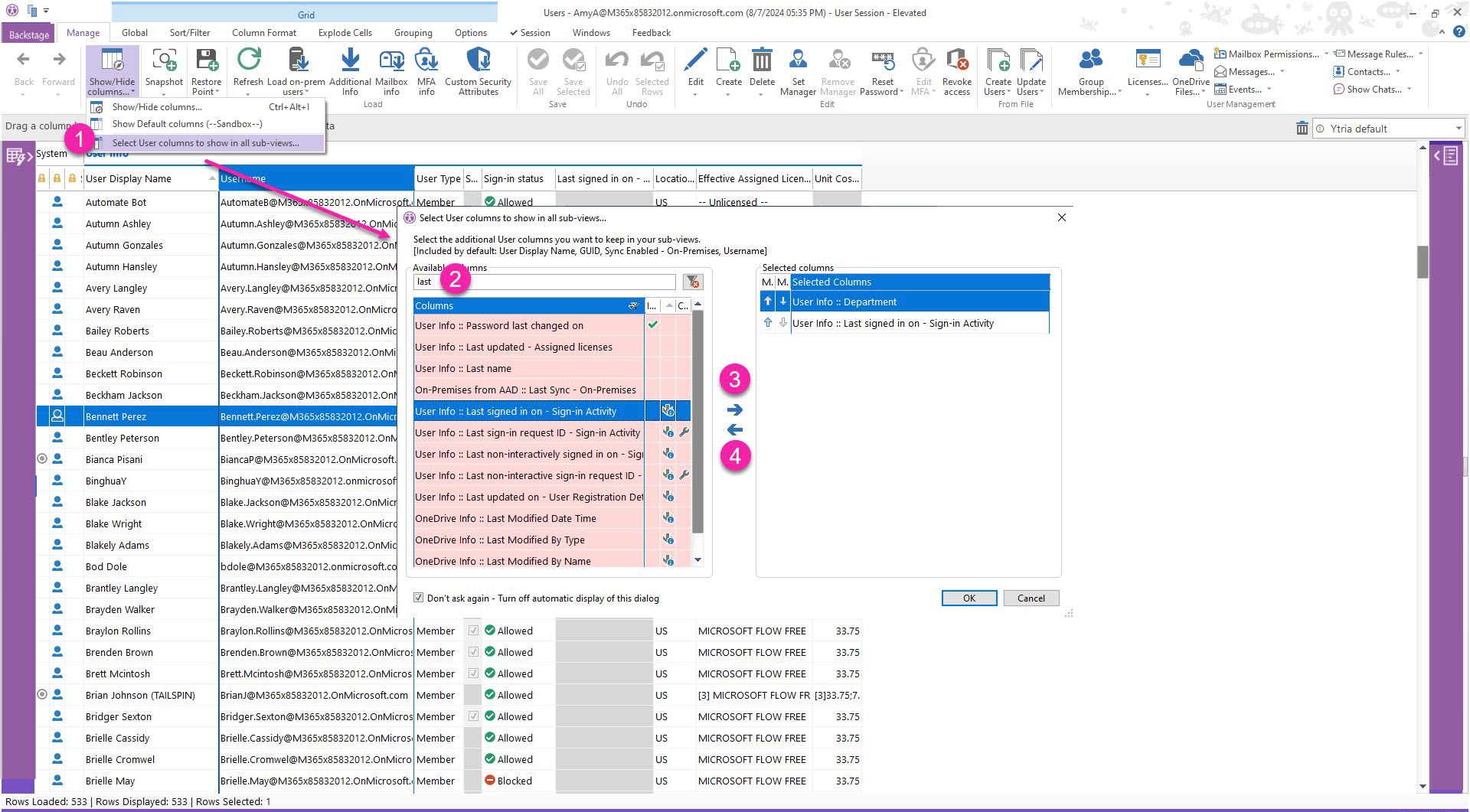
- In the Manage section of the ribbon, click on the drop-down menu of “Show/Hide Columns” to select “Select User columns to show in all sub-views...” 
- Type ahead to find the property quicker. 
- Select properties on the left and click on the right-pointing arrow to add it to list on the right. 
- To remove a property column from the left side, select it and click on the left-pointing arrow. 
Load selected “Load info”, “MFA info” and “Mailbox info” type properties
When properties are selected for this option, their values are retrieved from the cache. Some properties require additional loading.
Therefore, make sure that their values have been loaded if you want to select them to show in all sub-views that show user objects.

