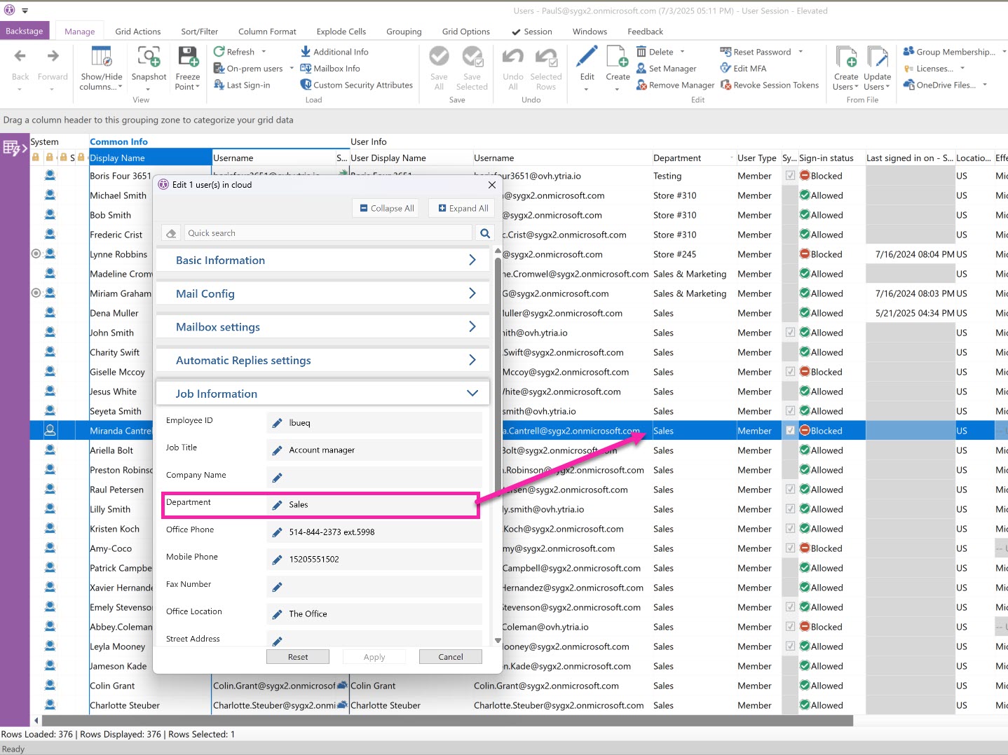
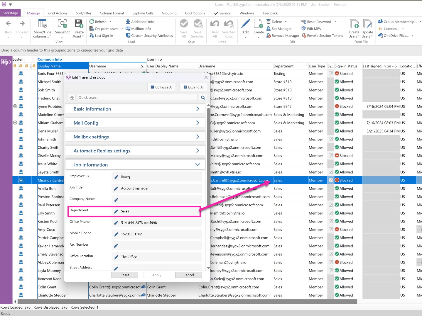
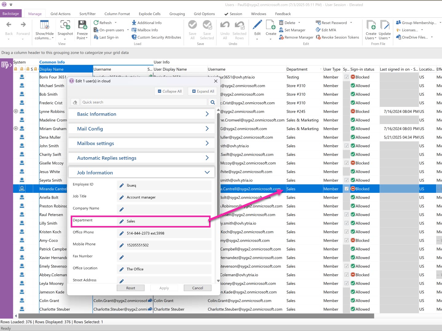
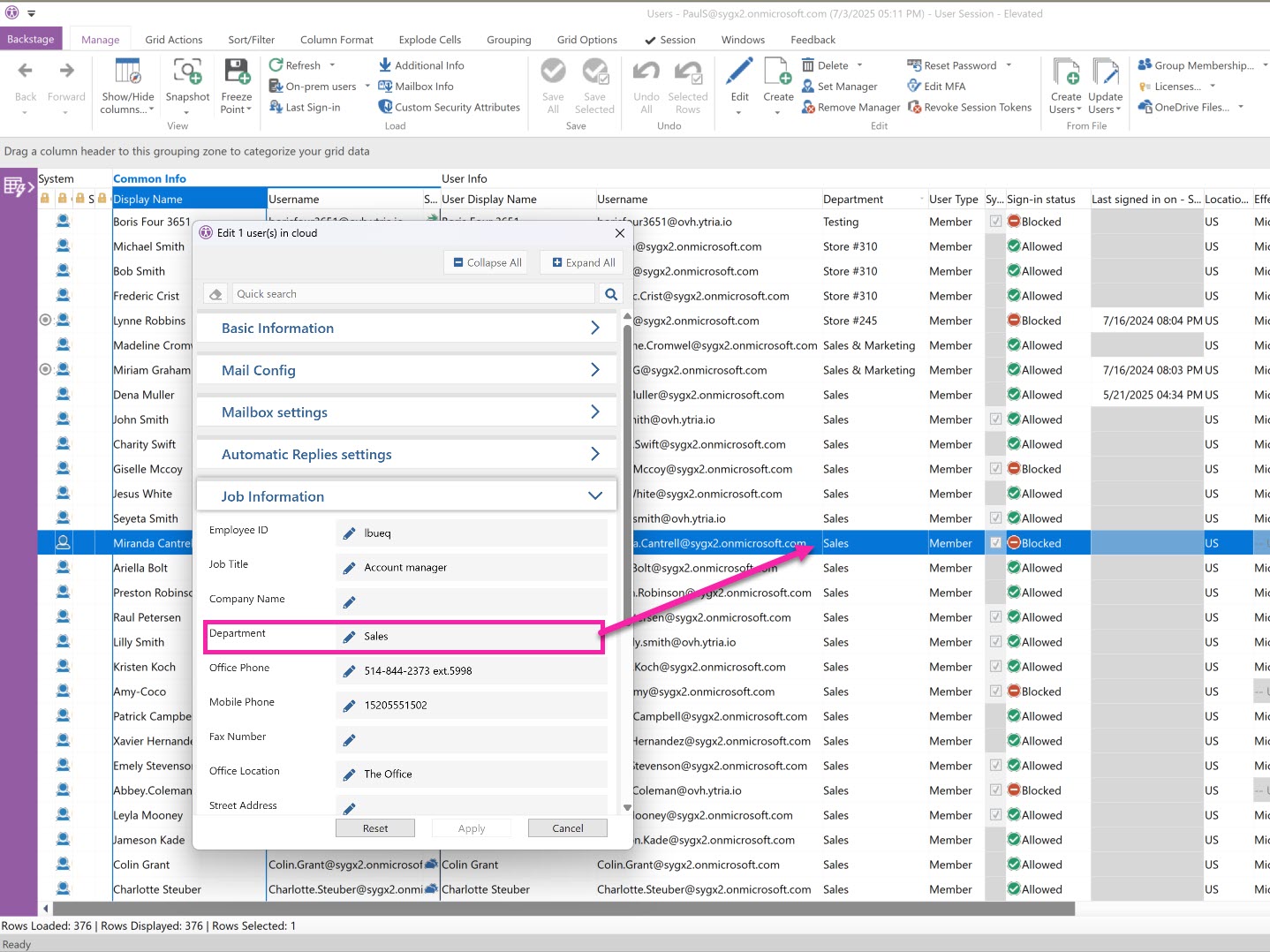
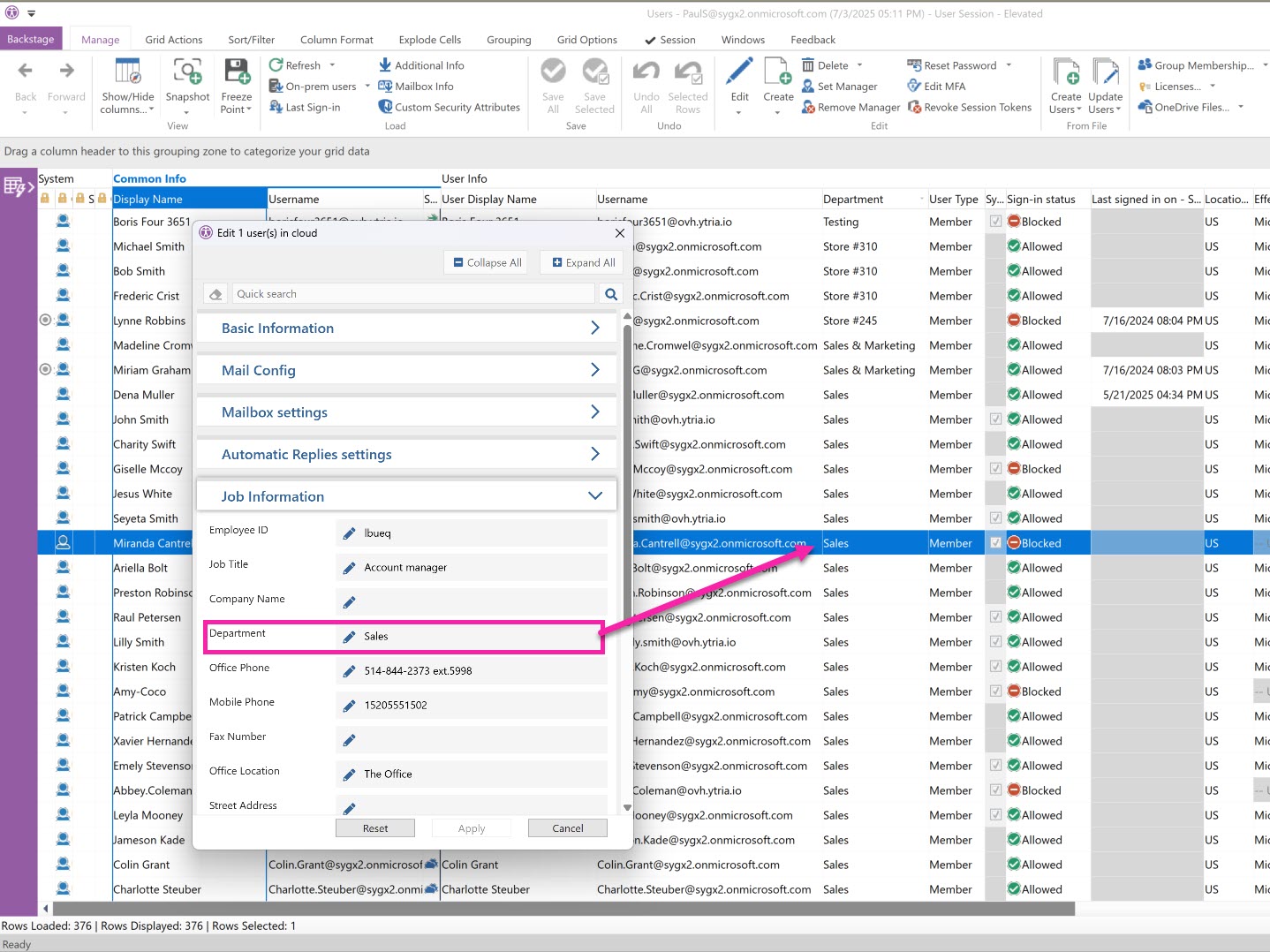
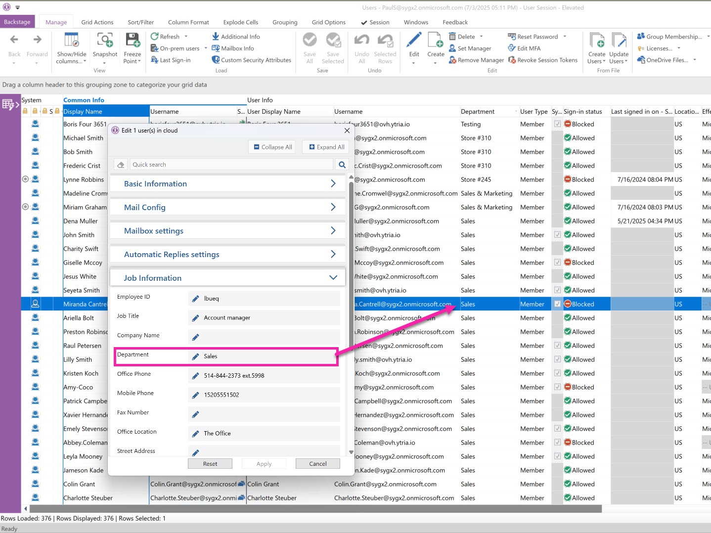
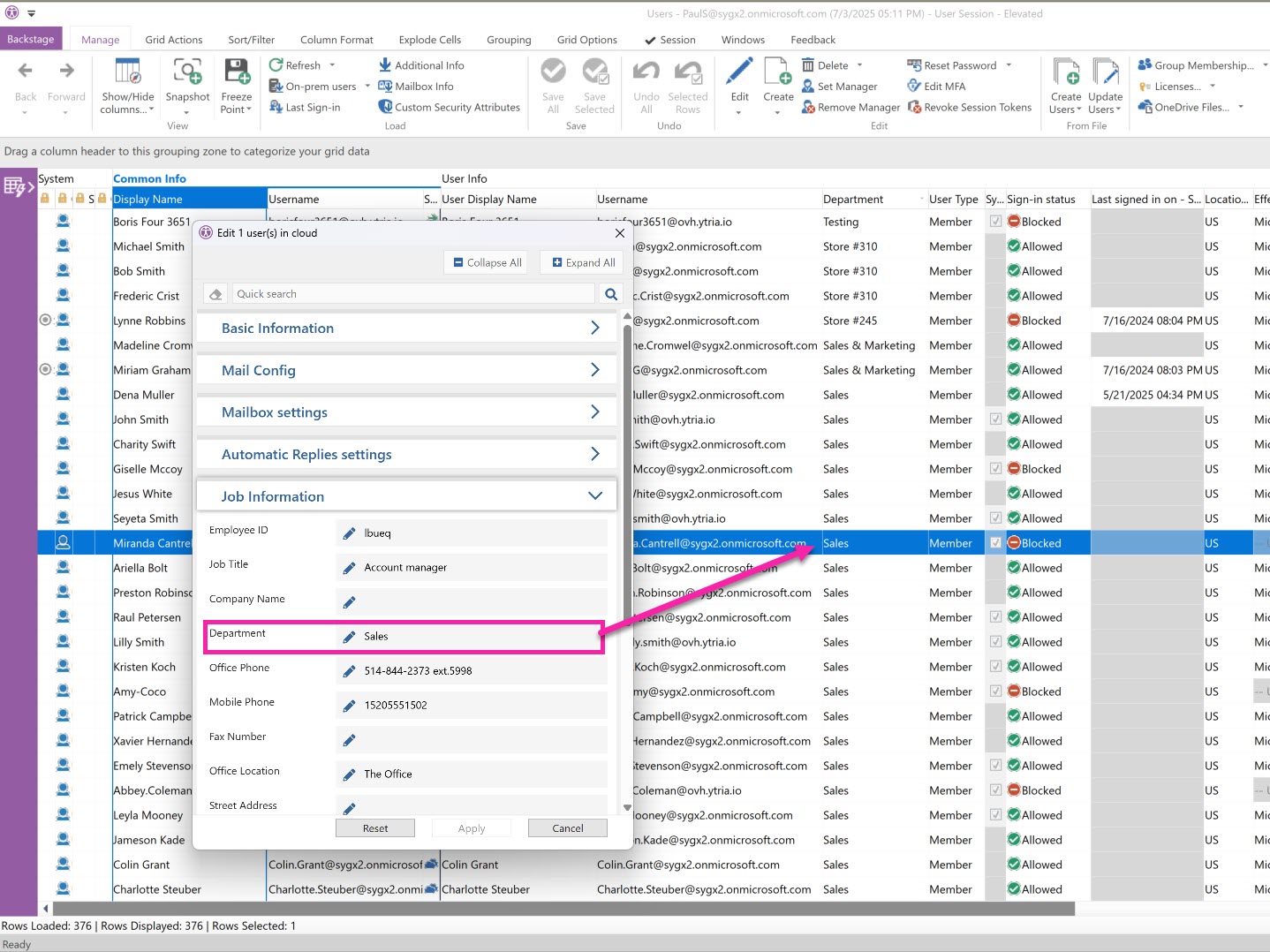
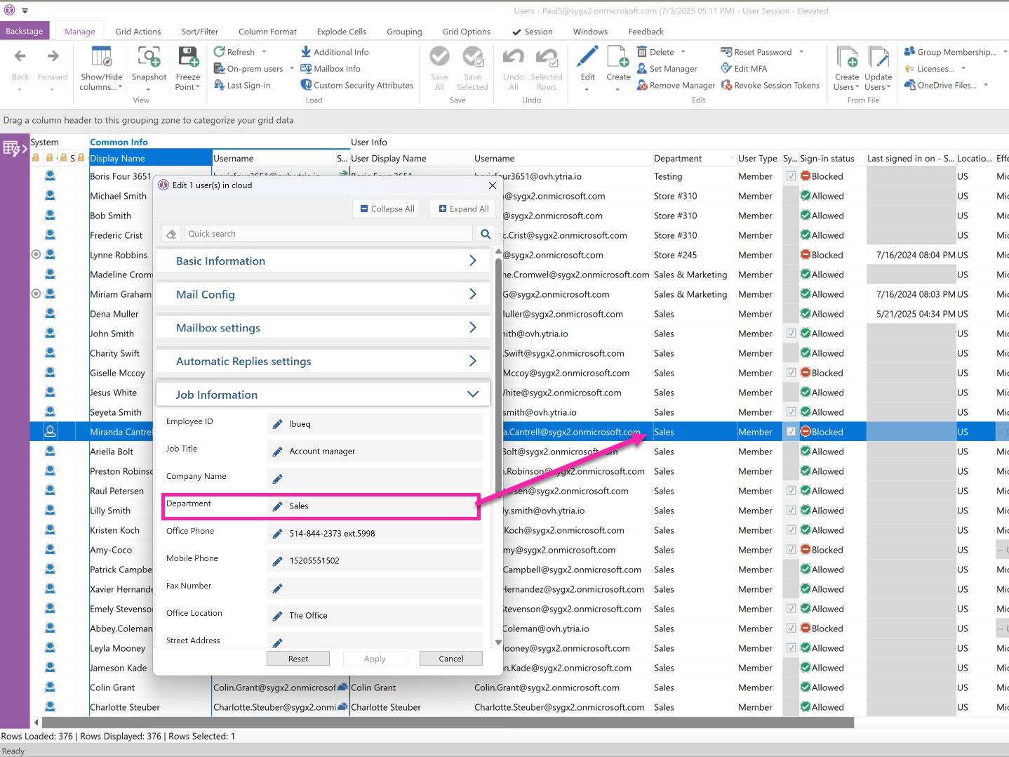
Edit user attributes and properties

Mass-edit selected users' properties all at once and preview your changes before committing them.
Select the users you wish to update, and click on the Edit button.
In the dialog, find the properties you want to change. Use the search bar at the top to find them quickly. Common and different values for all selected users are indicated in the dialog.
Click on the pencil icon to change a value.
Once you click Apply, you will see the changes you made in the grid before you save them by clicking the 'Save' button.
Hybrid tenants
The Edit on-premises sub menu item is enabled only after loading on-prem users for on-prem and synced user accounts. For synced accounts, it’s your choice where you want to make changes since sapio365 does not recognize the direction of the sync.
Edit in cloud ![]()
| Edit on-premises ![]() |
Properties that are retrieved through additional loading are displayed with an icon and text in a grid cell, indicative of the button to use to load the information.
You must load additional data for these users before editing these properties.
The image below shows that some properties cannot be edited until the information is loaded.


