Displayed Service Plan name is incorrect
The list of friendly names for licenses and service plans in sapio365 is maintained based on official Microsoft documentation. This documentation may not always show updated friendly names that you see in the portal.
Since Ytria cannot verify all possible friendly names of licenses and service plans, we rely on you, our users, for corrections.
Please email us at support@ytria.io with the corrections.
You know the correct name of the service plan
If you notice a discrepancy between the service plan name shown in sapio365 and the one in your Microsoft 365 Admin Center, please send us an email with the service plan name you see in sapio365 and the name that should replace it. We’ll update our database as soon as possible.
You’re not sure about the correct name of the service plan
If you’re not sure about which name in sapio365 matches the one you see in the portal, please email us with information on the service plan name in question and:
What you see in the Admin Center - Take a screenshot of the full list of service plans of the particular license.
What you see in sapio365 - Copy or export the full list of names and IDs for your licenses AND service plans to an Excel file.
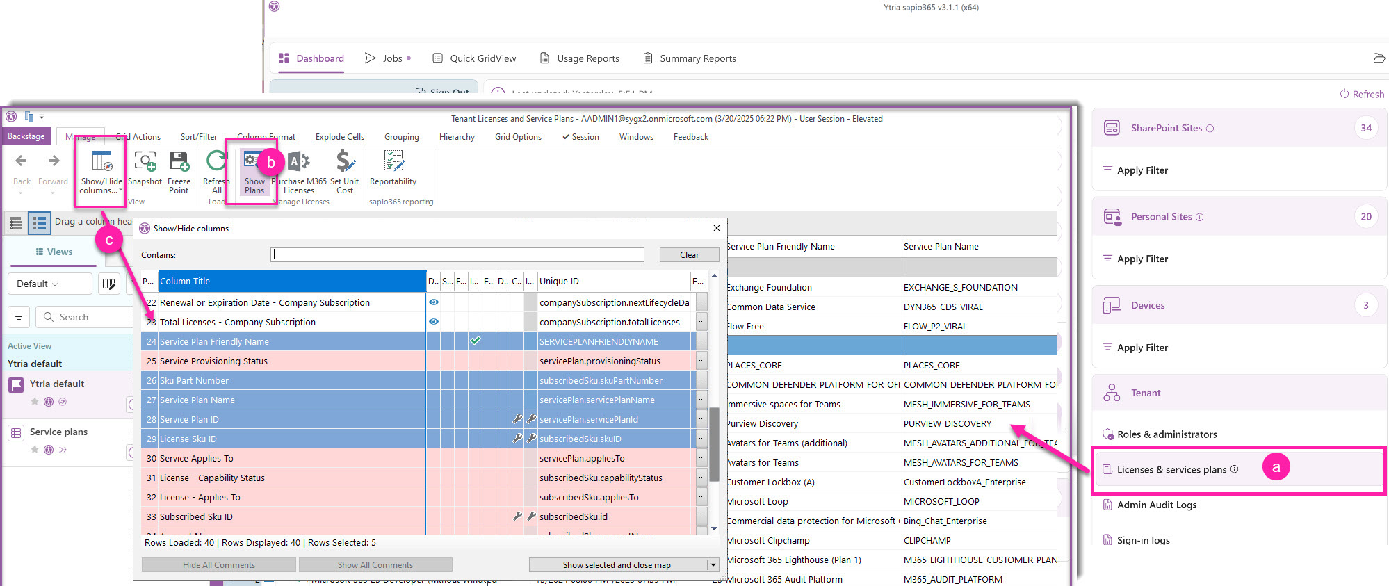
Launch Tenant Licenses & services module.
Click ‘Show Plans’.
Click ‘Show/hide’ and select and show the following columns (or select all):
Service Plan Friendly Name
Sku Part Number
Service Plan Name
Service Plan ID
License Sku ID
Select all and export, or copy to an Excel file.
